设置 FSI 耦合
您将定义固体隔膜和流体重叠区域之间的双向耦合 FSI。
要应用运动模型并激活耦合:
- 右键单击节点,然后选择。
- 重复之前步骤并选择。
- 选择节点,然后将运动设为变形。
- 选择节点并将指定设为浮动。
-
选择节点,然后将运动设为固体位移。
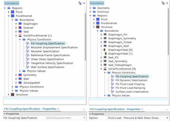
以下步骤将完成结构到流体方向上的耦合设置。可以通过查看流体重叠区域 FSI 交界面上的 FSI 耦合指定来验证耦合。流体重叠区域 FSI 耦合指定设为固体位移,如下图所示。从流体到结构,耦合默认设为流体拉力。可以通过查看固体区域 FSI 交界面上的 FSI 耦合指定来验证该耦合。如下图所示,固体区域 FSI 耦合指定设为流体负载 - 压力和壁面剪切应力。

使用平移运动定义活塞的运动。可以将平移速度定义为活塞位置相对于时间的导数。此模拟包含一个预定义表达式报告,该报告将活塞位置定义为:
${Time} <= <4.0 s> ? <-2.2 mm> * ${Time} / <4.0s> : <-2.2 mm>
此表达式显示,如果求解时间小于 4.0 秒,则位置输出为 -2.2 mm 除以 4.0 秒,再乘以当前求解时间。如果求解时间大于 4.0 秒,则位置输出为 -2.2 mm。PlungerPosition 的输出是活塞在以下时间步中的位移。
-
要创建将活塞速度定义为 PlungerPosition 报告的时间导数的报告:
-
要定义平移运动:
- 保存模拟。