GT-SUITE 协同仿真
Simcenter STAR-CCM+ 可与 GT-SUITE(来自 Gamma Technologies 的多物理场模拟工具)进行双向协同仿真。 GT-SUITE 为工程系统(例如,发动机、车辆和热工-水力网络)的设计和分析提供了一个建模架构。
在协同仿真期间,GT-SUITE 可驱动整个一维系统模拟,而 Simcenter STAR-CCM+ 则可对需要三维分析的组件内的流体进行建模。 例如,可以使用 Simcenter STAR-CCM+ 对进气歧管建模,进气歧管是在 GT-SUITE 中设计的发动机分析的一部分。
协同仿真交界面
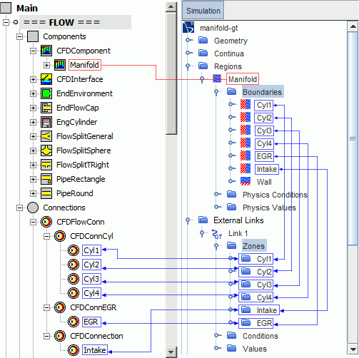
- CFD 组件 — 表示使用 Simcenter STAR-CCM+ 以 3D 形式建模的组件。
- CFD 交界面 — 标记 GT-SUITE 和 Simcenter STAR-CCM+ 之间的 1D/3D 交界面。
- CFD 连接 — 在 1D/3D 交界面上定义物理条件和值。

协同仿真区域与 CFD 连接的编号和名称必须匹配。
交换场
协同仿真支持 CFD 连接(CFDFlowConn 或 CFDFlowConnBeta 连接)和类型为质量流量入口、速度入口或压力出口的 Simcenter STAR-CCM+ 边界之间的耦合。
- Simcenter STAR-CCM+ 边界类型
- 为 CFD 连接定义的 GT-SUITE CFD 交界面条件
| Simcenter STAR-CCM+ 边界类型 | GT-SUITE CFD 连接 | GT 施加的 GT-SUITE CFD 交界面条件 | 从 GT-SUITE 导入 | 导出至 GT-SUITE |
|---|---|---|---|---|
| 速度入口 | CFDFlowConn | 流体(速度或质量流率) |
|
|
| CFDFlowConnBeta | Flow (CFD imposes GT pressure): Velocity(流体 (CFD 施加 GT 压力):速度) | |||
| 质量流量入口 | CFDFlowConn | 流体(速度或质量流率) |
|
|
| CFDFlowConnBeta | Flow (CFD imposes GT pressure): Velocity(流体 (CFD 施加 GT 压力):速度) | |||
| Flow (CFD imposes GT pressure): Mass Flow Rate(流体 (CFD 施加 GT 压力):质量流率) |
|
|||
| 压力出口 | CFDFlowConn | 压力 | 根据流向,为以下任一项:
|
|
| CFDFlowConnBeta | Pressure (CFD imposes GT velocity)(压力 (CFD 施加 GT 速度)) | |||
| 压力(CFD 施加 GT 质量流量) |
|
在质量流量入口边界中,Simcenter STAR-CCM+ 可应用根据已导入的场(速度和密度或质量)计算得出的质量流率。
| 流向 | 从 GT-SUITE 导入 | 导出至 GT-SUITE |
|---|---|---|
| 进入 Simcenter STAR-CCM+ 边界 |
|
-- |
| 离开 Simcenter STAR-CCM+ 边界 | -- |
|
在质量流量入口边界上,Simcenter STAR-CCM+ 可应用根据已导入的静态温度和速度计算得出的总温。 在速度入口边界中,Simcenter STAR-CCM+ 可直接应用从 GT-SUITE 导入的静态温度。
GT-SUITE 和 Simcenter STAR-CCM+ 不会交换湍流值。 湍流值在 Simcenter STAR-CCM+ 中以常规方式在边界级别指定。
将数据发送回 GT-SUITE 之前,Simcenter STAR-CCM+ 会对耦合边界的各相邻采样体积的计算场求平均值,以将三维场转换为一维值。 耦合边界附近出现明显的三维效应时,体积平均非常重要。 当采样体积中的流体近似一维时,协同仿真提供的结果最佳。
GT-SUITE 协同仿真使用显式耦合方案,即:每个时间步交换一次数据。
多组分气体:耦合的材料组分
- prod_ar:氩气
- prod_co:一氧化碳
- prod_co2:二氧化碳
- prod_h:单个氢原子
- prod_h2:氢气
- prod_h2o:水
- prod_n:单个氮原子
- prod_n2:氮气
- prod_no:一氧化氮
- prod_o:单个氧原子
- prod_o2:氧气
- prod_oh:氢氧化物
- prod_so2:二氧化硫
可以将 GT-SUITE 组分与 Simcenter STAR-CCM+ 中的对应混合物组分或被动标量关联。 混合物组分表示影响总体流的 GT-SUITE 组分,即非痕量组分。 被动标量表示不影响总体流的 GT-SUITE 组分,即痕量组分。
如上一节所述,组分质量分数在协同仿真交界面处交换。
GT-SUITE 耦合库
| 平台 | 库文件位置 |
|---|---|
| Linux 系统 | [GTIHOME]/[GT-SUITE_version]/GTsuite/bin/linux_x86_64/coupling/libgtlink_dp.so |
| Windows | [GTIHOME]/[GT-SUITE_version]/GTsuite/bin/win64/coupling/gtlink_dp.dll |
其中,[GTIHOME] 为 GT-SUITE 安装的路径,[GT-SUITE_version] 为 GT-SUITE 的版本。